

Articulos
Uso de las herramientas digitales en los centros públicos de educación secundaria
Use of digital tools in public secondary education centers
Uso de ferramentas digitais em centros públicos de ensino médio
Revista de Investigación en Ciencias de la Educación HORIZONTES
Centro de Estudios Transdisciplinarios, Bolivia
ISSN-e: 2616-7964
Periodicidad: Trimestral
vol. 6, núm. 23, 2022
Recepción: 04 Enero 2022
Aprobación: 09 Febrero 2022
Publicación: 28 Mayo 2022

Resumen: Actualmente la enseñanza a través de herramientas digitales viene aumentando a partir de los tiempos de pandemia, y el confinamiento a nivel mundial en instituciones educativas del nivel secundaria. Es por ello, que existió la necesidad de interpretar el uso y utilidad de las herramientas digitales durante el proceso de enseñanza y aprendizaje. Se llevó a cabo, bajo una metodología hermenéutica, de enfoque cualitativo, para lo cual, se entrevistó a 9 docentes expertos a través de una guía de preguntas semiestructuradas. Como resultado se puede observar que, las herramientas digitales son de utilidad pedagógica, ya que, presenta como características primordiales la flexibilidad, son amigables y sirven para usarlas en diferentes tipos de enseñanza, ya sea individual, colaborativa o cooperativa. En conclusión, el uso y la utilidad de las herramientas digitales favorecen la enseñanza y el aprendizaje en una educación mediada por tecnología.
Palabras clave: Herramientas digitales, flexibilidad, teoría conectividad, aprendizaje significativo.
Abstract: Currently, teaching through digital tools has been increasing since the times of pandemic, and the worldwide confinement in educational institutions at the secondary level. Therefore, there was a need to interpret the use and usefulness of digital tools during the teaching and learning process. It was carried out under a hermeneutic methodology, with a qualitative approach, for which 9 expert teachers were interviewed through a guide of semi-structured questions. As a result, it can be observed that digital tools are pedagogically useful, since their main characteristics are flexibility, they are user-friendly and can be used in different types of teaching, whether individual, collaborative or cooperative. In conclusion, the use and usefulness of digital tools favor teaching and learning in technology-mediated education.
Keywords: Digital tools, flexibility, connectivity theory, meaningful learning.
Resumo: Atualmente, o ensino através de ferramentas digitais vem aumentando desde os tempos da pandemia, e o confinamento mundial em instituições de ensino de nível secundário. Portanto, havia a necessidade de interpretar o uso e a utilidade das ferramentas digitais durante o processo de ensino e aprendizagem. Foi realizada sob uma metodologia hermenêutica, com uma abordagem qualitativa, para a qual 9 professores especializados foram entrevistados através de um guia de perguntas semi-estruturadas. Como resultado, pode-se observar que as ferramentas digitais são pedagogicamente úteis, já que suas principais características são a flexibilidade, são de fácil utilização e podem ser utilizadas em diferentes tipos de ensino, seja individual, colaborativo ou cooperativo. Em conclusão, o uso e a utilidade das ferramentas digitais favorecem o ensino e a aprendizagem na educação mediada pela tecnologia.
Palavras-chave: Ferramentas digitais, flexibilidade, teoria da conectividade, aprendizagem significativa.
INTRODUCCIÓN
La Organización de las Naciones Unidas para la Educación, la Ciencia y la Cultura (UNESCO, 2020), señaló que, casi 220 millones de estudiantes en el mundo se vieron afectados por el cierre de las escuelas. A inicios del 2020 se observó la gran necesidad de usar las herramientas digitales como uno de los medios para el aprendizaje, debido a la situación pandémica que atraviesa el mundo, dejando en claro que la educación virtual no es una opción, sino una necesidad, por lo tanto, se busca la alfabetización digital de los jóvenes y docentes (Alejaldre y Álvarez, 2019; ONU, 2020).
En América Latina se observó que la brecha digital es aún prominente, ya que, alrededor de 77 mil personas en zonas rurales no cuentan con el acceso a medios tecnológicos o conexión a internet (Tello, 2019). Además, Dávalos y Forero, (2020) señalaron como factores determinantes para la aplicación de herramientas digitales, la electricidad, el medio tecnológico y el acceso a internet, trayendo como consecuencia poca factibilidad al acceso de la enseñanza. Así también hay que considerar la escasa preparación y temor de los entes educativos al usarlas para la construcción de aprendizaje significativos.
A nivel nacional, específicamente en Perú, el Ministerio de Educación el 01 de abril del 2020 mediante decreto supremo DS. 008-2020-SA, declaró la emergencia sanitaria a nivel nacional, exigiendo la suspensión o postergación de las clases en todos los niveles educativos, y mediante Decreto de Urgencia 026-2020 – Art. 21, del 15 de marzo del 2020, se autorizó que se implementen mecanismos no presenciales para poder prestar el servicio educativo hasta nuevo aviso. Presentándose como la mejor alternativa la modalidad digital para la continuidad educativa, sin embargo, el Instituto Nacional de Estadísticas e Informática, señaló que, el número de alumnos de las escuelas básicas regulares a cargo del Estado que no tienen acceso a internet, ni a dispositivos digitales, es alto, como consecuencia, la formación académica de los estudiantes viene disminuyendo.
De esta forma, se agudiza la crisis en la educación pública peruana, potenciando la deserción escolar y la disminución del rendimiento académico, sobre todo para aquellos estudiantes de pobreza extrema y clase media vulnerable, también aquellos estudiantes de las regiones andinas y amazónicas, ya que, la gran mayoría no tienen conectividad al internet, ni a los dispositivos electrónicos para asistir a las clases virtuales. Además, se debe recalcar que, en el Ministerio de Educación de Perú, en las instituciones educativas y los docentes, no se encuentran preparados para esta nueva realidad. En Lima, el servicio de conectividad es bajo, siendo necesaria la intervención del Estado para mantener el equilibrio y se dé una enseñanza acorde al contexto, apoyando a las escuelas con la implementación informática necesaria para viabilizar los procesos de enseñanza y aprendizaje (PEA) de manera virtual (Melgarejo, 2021).
Por este motivo, existe la necesidad de llenar el vacío del conocimiento, y frente a esta necesidad se explora las herramientas digitales relevantes en PEA, el cual alude a la aplicación de la modalidad educativa remota o mixta, la misma que requiere disponer de facilidades de interconexión (software) y dispositivos (hardware), sin embargo, a nivel mundial la tecnología cambia rápidamente y los estudiantes con posibilidades de adquirir medios tecnológicos, se adaptan mejor al mundo de hoy, es por ello, que los docentes usan esta afinidad como recurso para el desarrollo de las actividades académicas, logrando mantener la motivación y participación en los PEA (Villarreal et al., 2019).
Adicionalmente, no basta con la tecnología, sino que también hay que velar por las estrategias, que deben estar orientadas al desarrollo de las competencias educacionales que desarrollen el razonamiento e interacción con los demás. En tal sentido, éstas son relevantes en la actualidad, toda vez que, son medios que favorecen la comunicación entre docentes y estudiantes a través de las diferentes actividades, viabilizando los PEA en los entes educativos y partiendo de la innovación didáctica y la eficiencia (Puche, 2019). Por ello, la sociedad requiere de la formación de los docentes con competencias digitales, ya que está sumergida en un proceso de digitalización. Por lo tanto, la presente tuvo como propósito, interpretar el uso y la utilidad de las herramientas digitales inmersas en los procesos de enseñanza y aprendizaje.
Con relación a la justificación del estudio, en cuanto al desarrollo social con los avances tecnológicos en el sector educativo, se busca adecuar el proceso de enseñanza presencial a la virtualidad, usando metodologías colaborativas, cooperativas e individuales con el fin de crear competencias en entornos virtuales. Mientras que epistemológicamente, se justifica por la aproximación al conocimiento y actualización de la teoría de la conectividad, enfoque constructivista, aprendizaje significativo y de la teoría sociocultural. En este sentido, la teoría de la conectividad, planteada por Siemens y Downes (citada por Torres y Barnabé, 2020) discutieron sobre el proceso pedagógico en la era digital, que intervienen un cambio de paradigma sobre la metodología. En general, se puede decir que el conectivismo es un marco teórico para comprender el aprendizaje en una era digital (Mattar, 2018).
Para Aldahdouh (2018), la práctica del conectivismo determina una relación en red, implicando capacidades de reflexión, crítica y propositiva; en tal sentido, el alumno tendrá la capacidad sobre su toma de decisiones, adquirir información de distintas fuentes e investigaciones de la red, así como el desarrollo de la autoeficacia. Así mismo, la investigación se ve influenciado por el enfoque constructivista, ya que se aplica el proceso de construcción en el PEA que se va conformando por la discusión con el entorno social, el cual, se puede dar por medio de las herramientas digitales, dando paso a la transformación de sus estructuras mentales. Según Zhou (2018), las corrientes pedagógicas como el conectivismo y el constructivismo se integran en la aplicación de la enseñanza bajo la tecnología digital.
Finalmente, se tomó en cuenta la enseñanza a través de las herramientas digitales en instituciones educativas secundarias para la mejora en la construcción de los aprendizajes, con este fin, se planteó la siguiente categoría a explorar: herramientas digitales, en el contexto educativo de pandemia, la cual permitió interpretarla la subcategoría, flexibilidad, entendida como adaptable, modificable y retroalimentable.
MÉTODO
La metodología siguió el enfoque cualitativo, que permitió aproximarse al conocimiento a través de los participantes que viven esa realidad; haciendo uso del método hermenéutico, debido a que la investigación interpreta la percepción de las experiencias de los entrevistados, además se usó como técnica de recolección de datos una entrevista semiestructurada a 9 docentes del nivel secundaria de diversas instituciones públicas que vienen ejerciendo sus buenas prácticas profesionales durante la pandemia Covid-19.
Por tal motivo, la investigación se desarrolló a través de la categoría herramientas digitales y las siguientes subcategorías apriorísticas, en función al objetivo del estudio y su contexto para su adecuada y mejor interpretación. Tal cual se representan en la Tabla 1.
| Categoría base | Subcategorías | Subcategorías |
| Herramientas digitales | Flexibilidad | Adaptabilidad |
| Modificación | ||
| Retroalimentación |
Por otra parte, los centros de estudios donde se llevó a cabo la investigación fueron; la Institución Educativa Emblemática “Juan Guerrero Quimper”, la Institución Educativa N° 7081 “José María Arguedas”, la Institución Educativa Javier Heraud, La I.E. “Javier Heraud” y la Institución Educativa Colegio 1270 Juan El Bautista.
La técnica que se utilizó para la recolección de la información fue una entrevista, y como instrumento, la guía de entrevista semiestructurada, la cual fue elaborada con apoyo de expertos temáticos y metodólogos, y posteriormente fue validado y sometido a un juicio de expertos.
RESULTADOS Y DISCUSIÓN
Luego de la aplicación de la entrevista semiestructurada, realizado a los nueves docentes con la finalidad de interpretar el uso y utilidad de las herramientas digitales en los centros públicos de educación secundaria, se obtuvieron los siguientes resultados.
Herramientas digitales
Las herramientas digitales son aquellas que se vienen usando en una educación mediada por tecnología, siendo éstas usadas en la enseñanza para viabilizar la construcción de aprendizaje real, útil y transferible por medio de dispositivos electrónicos. Así mismo, en el proceso del aprendizaje, éstas se entienden como los recursos digitales que navegan por internet, o a través de softwares que procuran en los estudiantes, el uso en favor de la construcción y adquisición de aprendizajes, teniendo en consideración el elemento flexibilidad.
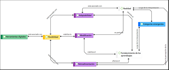
Por lo antes expuesto, se sostiene que las herramientas digitales se usan en el PEA por ser flexibles beneficiando así a la comunidad estudiantil del nivel secundario de las instituciones educativas por su adaptación a la coyuntura, las modificaciones que puede llegar a realizar el docente para su usabilidad y que apoya al proceso de retroalimentación (véase Figura 1).

Flexibilidad
La flexibilidad es entendida como adaptación de las herramientas digitales para alcanzar aprendizajes reales, ya que se encuentra asociado a esta nueva categoría no prevista al inicio de la investigación. Adicionalmente, la modificación, entendida como el satisfacer las necesidades propias de los entes educativos en los procesos de enseñanza y aprendizaje, toda vez que, la flexibilidad es parte del fenómeno educativo para entender la realidad. Aunado a esto la retroalimentación es interpretada como el afianzamiento de aprendizajes significativos y sirve de apoyo en el proceso de enseñanza. Cabe recalcar que cuando la retroalimentación es bien realizada, procura en los estudiantes la reflexión y auto reflexión de lo que se aprende con relación a la utilidad de estos aprendizajes en un contexto real y de pandemia (véase Figura 2).

Adaptabilidad de las herramientas digitales en el aprendizaje significativo
Los expertos entrevistados, expresaron que, para la construcción del aprendizaje significativo por parte de los estudiantes, en las distintas áreas del currículo, se tiene que tener en cuenta lo siguiente: las herramientas digitales son flexibles; permiten adaptarse a la realidad; son un apoyo en el quehacer educativo; se adaptan correctamente al contexto de pandemia; se adaptan a la realidad y es motivador para los estudiantes y docentes. Adicionalmente, las herramientas son diversas y se pueden adaptar a los PEA; se adaptan a las sesiones de clases y procuran altos niveles de dinamismo (véase Figura 3).

Modificación de las herramientas digitales para la construcción de un aprendizaje más significativos
En cuanto a la modificación, los informantes expresaron lo siguiente: existe la necesidad de herramientas digitales gratuitas para el quehacer educativo y que sean multilingües; las modificaciones están ligadas a la intuición de los estudiantes y docentes en los PEA, las modificaciones deben contener el elemento didáctico; éstas permiten la interacción entre herramientas digitales en favor de la educación; las modificación deben hacerse online y offline; deben promover el autoaprendizaje; y que las modificaciones permitan complementariedad en su uso didáctico (véase Figura 4).

Retroalimentación del aprendizaje de los estudiantes a través de las plataformas virtuales
Los peritos expresaron lo siguiente: la retroalimentación fortalece los aprendizajes, las herramientas son lúdicas, motivadoras, ayudan de manera efectiva a los PEA, impulsa la comunicación efectiva, son innovadoras, hace posible que los alumnos interactúen entre ellos, desarrollan competencias digitales, fortalecen la autonomía y fortalecen la auto reflexión sobre los aprendizajes. Por lo contrario, el no contar con herramientas digitales adecuadas la retroalimentación se ve afectada no fortaleciendo el aprendizaje, este punto se debe tener presente, ya que, no todos los estudiantes en nuestros países cuentan con acceso a internet ni a versiones gratuitas que puedan ser trabajadas de manera offline. Cabe indicar que, en la actualidad, los docentes enseñan a través de llamadas telefónicas que imposibilitan una retroalimentación efectiva (véase Figura 5).

Discusión
Las herramientas digitales desde la mirada de Fernández (2019), se comprende que, las TIC integradas a proyectos educativos se presentan como adaptables y flexibles, teniendo como visión una acción socioeducativa, y se verifica de acuerdo con lo vertido por los informantes; así también Ávila (2021), infirió que, a pesar de las limitaciones sobre los recursos tecnológicos, las herramientas digitales presentan características multiplataforma para acceder por medio del celular, permitiendo el desarrollo de las competencias duras y blandas en el contexto de pandemia a la mayoría del sector estudiantil, es así que, surge una teoría emergente sobre la necesidad de hacer uso de herramientas digitales que fortalezcan el aprendizaje y sean útiles en la realidad en la que vivimos.
Con relación a la flexibilidad, Ávila (2021), argumentó que la transformación de la enseñanza por la era digital, debe ser flexible en términos de herramientas digitales, pues apoyan a la adquisición del conocimiento de los estudiantes, desarrollando de manera directa las competencias, mejorando la comunicación y la transferencia de información; además de impulsar al docente para poder innovar los PEA. Es así como, el contexto de pandemia nos actualiza el estado del arte con relación a la subcategoría flexibilidad en post de entenderla y comprenderla para un correcto uso en favor de la educación de nuestros tiempos.
Adicionalmente, la adaptabilidad de las herramientas digitales en el aprendizaje significativo se verifica desde los aportes de Aldahdouh (2018), quien refirió que los estudiantes deben tener la capacidad de tomar decisiones; adquiriendo información desde las diferentes fuentes e investigaciones de la red, así como el desarrollo de la autoeficacia, pero se actualiza el estado del arte sobre la adaptabilidad de las herramientas digitales, en la medida que los procesos de adaptabilidad sean flexibles, reales, apoyen al quehacer educativo, sean motivadores y se adecuen a alcanzar aprendizajes significativos dinámicos.
Por otra parte, la modificación de las herramientas digitales para la construcción de aprendizajes más significativos está alineados a lo propuesto por Siemens y Downes (citada por Torres y Barnabé, 2020), donde aseveran que el proceso pedagógico en la era digital interviene en el cambio de paradigma sobre la metodología de enseñanza y de aprendizaje. En tal sentido, se actualiza en estado del arte sobre este estado de la cuestión a través de las siguientes categorías emergentes, como son: recursos gratuitos, libres, multilingües, intuitivos, didácticos que se puedan hacer con o sin internet y que promuevan el aprendizaje autónomo.
Finalmente, la retroalimentación entendida desde la percepción de (Puche, 2019), debe ser comprendida como el elemento mediador durante la construcción de los aprendizajes, mejorándose el estado del arte en términos de comunicación efectiva y afectiva para propiciar la reflexión propia de la retroalimentación durante el proceso de enseñanza y de aprendizaje.
CONCLUSIONES
Las herramientas digitales son todos aquellos medios y materiales digitales que son usados en los procesos de enseñanza y aprendizaje con el fin de lograr construcción de aprendizajes más significativos, así mismo son importantes ya que se adaptan a la coyuntura pandémica y viabilizan los procesos entre estudiantes y docentes; favoreciendo a la comunidad educativa en la adquisición de habilidades duras y blandas. Adicionalmente las categorías emergentes no previstas en la matriz apriorística como la realidad y el fortalecimiento de los aprendizajes permiten desarrollar mega destrezas educativas, como es el caso de la interacción entre entes educativos y la auto reflexión de lo enseñado y aprendido. Por otra parte, se puede interpretar también que existe la necesidad de uso y utilidad de las herramientas digitales para alcanzar un cambio educativo a través de una educación mediada por tecnología.
Además, los elementos lúdicos, intuitivos, didácticos, flexibles, de adaptación y retroalimentación ayudan a plantear nuevas estrategias de enseñanza y aprendizaje para los procesos pedagógicos en la actualidad. Finalmente, se interpreta que, las herramientas digitales son variadas, y se pueden complementar entre ellas. Así mismo se recomienda que los docentes se capaciten de manera práctica mediante talleres con el fin de aplicar de manera correcta las herramientas en cada momento de los PEA (motivación, desarrollo, conclusión y retroalimentación), para lograr aprendizajes más significativos. Los talleres que se deben aplicar deben ser netamente prácticas de grupos reducidos, pues se logrará realzar la utilidad de estas herramientas. Pasado la situación de inmovilización se deberían aplicar estas herramientas digitales para poder fomentar tanto la interacción el trabajo en equipo del grupo, aumentando la motivación y el interés; además de reforzar las competencias digitales
REFERENCIAS
AlDahdouh, A.A. (2018). Jumping from one resource to another: how do students navigate learning networks? International Journal of Education al Technology in Higher Education, Sweden, 15 (45). Recuperado de: https://doi.org/10.1186/s41239-018-0126-x
Alejaldre, L., y Álvarez, E. (2019). Digital Teaching Competence of the University Professor 3.0. Caracteres. Estudios culturales y críticos de la esfera digital, 8 (2), 205-236. Recuperado de: https://n9.cl/7e0ao
Ávila, E. (2021). Las TIC en las nuevas tendencias educativas. Journal of Latin American Science, 5(2), 318-339. Recuperado de: https://doi.org/10.46785/lasjournal.v5i2.82
Dávalos, J., y Forero, C. (2020). Virtualización de la educación en Sudamérica frente a la pandemia Covid-19. Diálogos: Textos breves sobre desarrollo rural solicitados por el IPDRS, 262. Recuperado de: https://www.sudamericarural.org/images/dialogos/archivos/Dialogos_262.pdf
Fernández, L. (2019). Las TIC en programas socioeducativos: Evaluación de un Entorno Virtual como medio de soporte a profesionales en la implementación del programa Caminar en Familia. Tesis Doctoral, Universidad de Lleida, Lleida, España. Recuperado de: https://www.tdx.cat/bitstream/handle/10803/665034/Tlfr1de1.pdf?sequence=5&isAllowed=y
Mattar, J. (2018). Constructivism and connectivism in education technology: active, situated, authentic, experiential, and anchored learning. RIED – Revista Iberoamericana de Educación a Distancia, 21 (2), 201-217. Recuperado de: http://dx.doi.org/10.5944/ried.21.2.20055
Melgarejo, J. (2021, 15 de marzo). Brecha digital en el Perú: ¿Cómo vamos y qué nos falta para acortarla? El Comercio. Recuperado de: https://bit.ly/2RSuIzJ
Ministerio de Educación de Perú (2020). Resolución Ministerial N°026-2020-MINEDU, Lima. Recuperado de: https://cdn.www.gob.pe/uploads/document/file/566447/DU026- 20201864948-1.pdf
Ministerio de Educación de Perú. (2020). Resolución Viceministerial N°088-2020-MINEDU, Lima. Recuperado de: https://cdn.www.gob.pe/uploads/document/file/574993/RVM_N__088- 2020-MINEDU.pdf
Organización de las Naciones Unidas. (2020). Objetivo 4: Garantizar una educación inclusiva, equitativa y de calidad y promover oportunidades de aprendizaje durante toda la vida para todos. Recuperado de: https://www.un.org/sustainabledevelopment/es/education/
Puche, J. (2019). Digital tools to enhance the teaching-learning process of humanities: The case of economic history. Caracteres, 8(2), 129- 155. Recuperado de: https://n9.cl/7e0ao
Tello, M. (2019). Brecha digital en el Perú: Diagnostico, acceso, uso e impactos. Instituto Nacional de Estadística e Informática. Recuperado de: https://departamento.pucp.edu.pe/economia/wp-content/uploads/Mario-Tello.-Brecha-digital.-INEI.pdf
Torres, J., y Barnabé, T. (2020). Aspectos pedagógicos del conectivismo y su relación con redes sociales y ecologías del aprendizaje. Revista Brasilera de Educación. 25. Recuperado de: https://n9.cl/362yi
Villarreal, S.; García, J.; Hernández, H., y Steffens, E. (2019). Competencias Docentes y Transformaciones en la Educación en la Era Digital. Formación universitaria,12(6), 3-14. Recuperado de: https://dx.doi.org/10.4067/S0718-50062019000600003
Zhou, C. (2018). Empirical study on the effectiveness of teaching model of college english writing wthin blended learning mode. Educational Science: Theory & Practice, 18 (5), 1060-1076. Recuperado de: https://doi.org/10.12738/estp.2018.5.009

